进入IDE:
新建一个module
写的代码module或者form下的窗体都可以导出。在另一个项目里,导入,进行使用。
退出VBA到catia界面:
一个编程小栗子
查找和缩进
编辑提示设置
补全的提示(忘了单词怎么拼写时用)
打开 帮助文档 ,在鼠标点在变量名字后面,快捷键F1,就会打开这个变量的对应文档。(注意,截图软件的快捷方式也是F1,所以可能会冲突,记得退出截图软件)
验证 文档 中的

快捷变量介绍
自动补全
添加书签
查看form窗体对应的代码,双击窗体或选择view中的code

点击object,就又从代码 切换 到窗体中。
或者用双击窗体进入code,点击form文件,进入窗体。
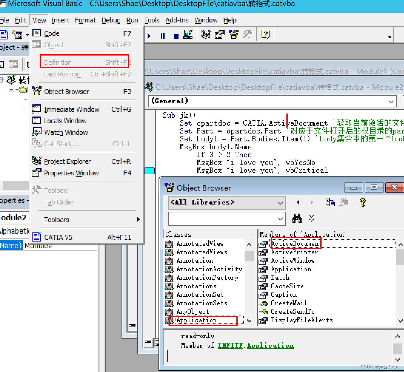
查看对象的父级介绍等
右键,用 insert 来新建文件

产看对应的库
点击绿色的库名,可以显示存放的位置
免责声明:本文系网络转载或改编,未找到原创作者,版权归原作者所有。如涉及版权,请联系删